Logo Passei Direto
Buscar
Material
páginas com resultados encontrados.
páginas com resultados encontrados.
left-side-bubbles-backgroundright-side-bubbles-background

Crie sua conta grátis para liberar esse material. 🤩

Já tem uma conta?

Ao continuar, você aceita os Termos de Uso e Política de Privacidade

left-side-bubbles-backgroundright-side-bubbles-background

Crie sua conta grátis para liberar esse material. 🤩

Já tem uma conta?

Ao continuar, você aceita os Termos de Uso e Política de Privacidade

Prévia do material em texto

Banco de Dados I – Marcos Alves Mariano - UNIGRAN
ATIVIDADES DE BANCO DE DADOS I
Você deverá responder as questões a seguir e enviá-las por meio do Portfólio – ferramenta do ambiente de aprendizagem UNIGRANET. 
ATIVIDADES DA AULA 08
 
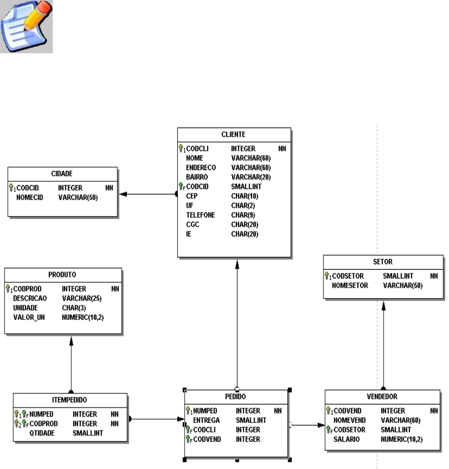
01- De acordo com o diagrama de relacionamento acima, escreva as consultas SQL solicitadas nos itens a seguir: (As consultas deverão ser escritas e enviadas em um arquivo formato .doc ou docx)
A) Selecione todos os clientes dos estados de SP, SC, MS.
R.: SELECT * FROM CLIENTE WHERE UF IN (“SP”,”SC”,”MS”) ORDER BY NOME
B) Selecione nome dos clientes que não estão nos estados de MS e SP.
R.: SELECT * FROM CLIENTE WHERE UF NOT IN (“MS”,“SP”) ORDER BY NOME
C) Liste todos dos produtos em ordem de descrição.
R.: SELECT * FROM PRODUTOS ORDER BY DESCRICAO 
D) Selecione todos os produtos cuja descrição que inicia com o prefixo “PAR”.
R.: SELECT * FROM PRODUTOS WHERE DESCRICAO STARTING WITH (PAR)
E) Na junção das tabelas, selecione todos os clientes que nasceram na cidade 3, retornando da tabela CLIENTE(CODCLI, NOME, UF) e da tabela CIDADE o NOMECID.
R.: SELECT C.CODCLI,C.NOME,C.UF AS NOMECID 
FROM CLIENTE C JOIN CIDADE D ON C.CODCID = D.CODCID WHERE CODCID = 3
F) Na junção das tabelas, selecione todos os clientes que nasceram na cidade 3, retornando da tabela CLIENTE(CODCLI, NOME, UF) e da tabela CIDADE o NOMECID. Ordenando pelo nome do cliente.
R.: SELECT C.CODCLI,C.NOME,C.UF AS NOMECID 
FROM CLIENTE C JOIN CIDADE D ON C.CODCID = D.CODCID WHERE CODCID = 3 ORDER BY C.NOME
G) Selecione todos os vendedores cujo salário é maior de 500 reais.	
R.: SELECT * FROM VENDEDOR 
WHERE (SALARIO > 500)

Mais conteúdos dessa disciplina